SQL Server實戰效能調校第三部曲:決戰執行計畫

    決戰執行計畫

    86
    5.0
    • 獲取如何分析執行計畫技巧

    • 獲取如何改善執行計畫技巧

    • 獲取執行計畫相關知識

    • 獲取如何善用SSMS工具

    US$250

    按一下 進入設定

    00:00
    00:00
    00:00





    巨量資料時代來臨,公司資料庫系統效能開始閃黃燈了嗎?

    # 關於資料庫管理,你該知道的不只有CRUD

    • SQL Server發展已超過30年,想要真正了解每個模組簡直難如登天
    • 隨著時間累積,資料庫中的資料變得日漸龐大及複雜,查詢效能開始受到考驗

    • 就算將SQL Server安裝在高檔的伺服器上,碰到特定情況也會變得特別緩慢

    • 遇到了查詢緩慢的TSQL,卻也因判斷不了問題根源導致無從下手改善

    .......... 於是最終選擇放棄。


        其實,學會效能調校不用這麼辛苦!這系列課程希望將最完整的SQL Server效能調校觀念帶給您,教你如何解決查詢效能的問題:裡面沒有蜻蜓點水式的簡單教學,只有扎扎實實、拳拳到肉的技術與心法,結合大量實戰效能改善案例,讓你踏出系統效能調校的第一步!


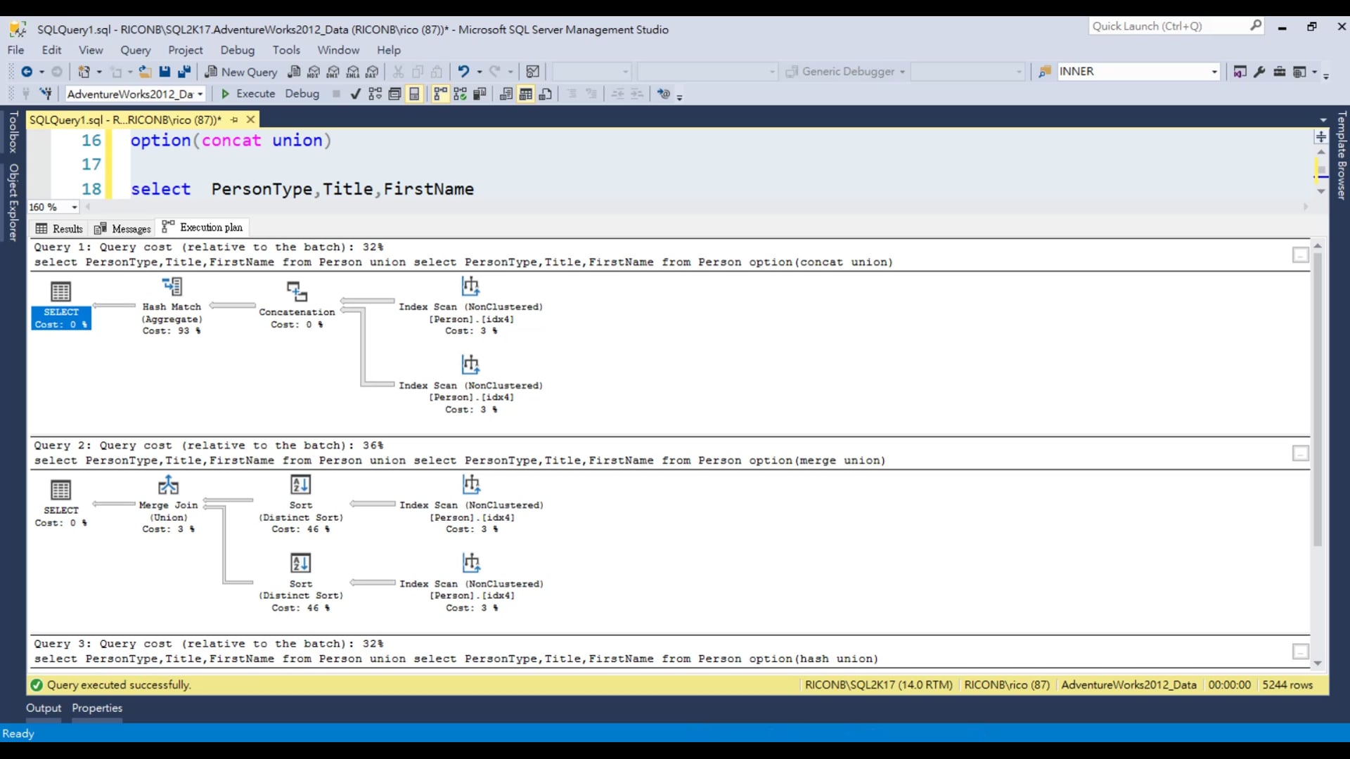
    正確看懂執行計畫,問題就先解決一半!

    # 別再只看等待統計資料就下定論,排解問題有訣竅!


        當碰上CPU太慢、RAM 不足或IO子系統吞吐量和回應時間太慢......等狀況,千萬不要只單看SQL Server等待統計資料就下定論!否則,將有可能花了大錢升級硬體資源,效能低落問題還是無法解決。對執行計畫的熟悉度,會直接影響查詢調校的最終結果:這堂課將透過實戰練習,帶你了解如何閱讀執行計畫、認識執行計畫每個運算子用途,最後才能享受執行計畫所帶來的快感!


    來聽聽上過課的學員怎麼說!



    上完這堂課,你將能夠學會

    • 利用簡單技巧,大幅改善現有系統緩慢的查詢。
    • 加強系統查詢效能,減緩公司投入硬體資源的費用。
    • 讀懂SQL Server執行陳述句的步驟、從而推測問題來源。
    • 善用SSMS工具,花最少時間定位效能問題,並進而改善校能。


    快問快答

    Q :新手適合這堂課嗎?


    該系列課程比較適合SQL Server中高階的專業人員,
    但是希望在SQL Server上打下扎實基礎的新手也可以參考喔!


    Q :這堂課的內容會受到版本更動而影響嗎


    SQL Server每年都會釋出新的版本與功能,但核心的使用觀念不會改變
    另外此課程強調專案經驗裡整理出的完整心法,這部份是到哪邊都適用的!


    Q: 如果安裝上遇到問題怎麼辦 ?


    你可以至購課問答區和老師交流,

    也能至老師所經營的粉絲專頁【RiCo 技術農場】私訊詢問喲!


    Q: 如果實務上碰到課程當中沒提過的情況怎麼辦 ?


    您可以至系列中的其他堂課程簡介,查看是否有相應的教學內容
    或者也能至老師所經營的粉絲專頁【RiCo 技術農場】私訊詢問喲!


    講師介紹


    Rico 老師 — 微軟最有價值的專家

    連續八年當選微軟最有價值專家(7年 Data Platform 及 1 年 C#),業界實務經歷超過 10 年。曾任企業架構師、資深軟體開發、資深 DBA、專案副理、微軟 SQL Server 研討會講師及 SQL Pass 社群講師。教學經驗也相當豐富,曾經開過大型資料庫效能調校實體課程,並在企業進行教育訓練。



    不只這樣!全系列課程等著你

        本系列課程首部曲從查詢調教開始,教你寫出高性能的TSQL;第二部曲討論如何利用資料表和索引設計系改善查詢效能;第三部曲分享如何正確的看懂執行計畫;最後第四部曲介紹如何有效率進行交易處理,同時避免鎖定問題!課程內容無論使用雲端或地端的SQL Server皆可套用,讓您在通往高階資料庫架構師的路上更進一步!


    首部曲

    TSQL 優化技巧大公開
    改善系統調效性能,首先得先寫出高效能TSQL!
    內容:生命週期、參數化行為、TSQL改寫法、優化技巧關鍵報告


    二部曲

    資料表和索引設計一點訣
    改善索引與資料表設計,得到真正符合需求的資料庫!
    內容:資料表設計和應用、叢集索引、從效能角度談索引設計


    三部曲

    決戰執行計畫
    正確的看懂執行計畫,快速發現問題並找到切入點!
    內容:查詢器概述、SSMS 再進化、Join演算法分析


    四部曲

    縱橫交易處理
    讓系統有效率進行交易處理,同時避免封鎖與資料不一致性!
    內容:交易隔離層級介紹、In-Memory OLTP、交易效率加速器



    章節目錄

    • 1-1
      課程簡介
    • 1-2
      執行計畫概述
    • 1-3
      查詢器概述

    試閱影片

    常見問答

    如果您購買的是募資課程,請在課程的【簡介】中查看開課時間,募資課程將於開課時間所述日期開放同學上課。

     

    若您購買的是一般課程(開放上課課程),則在購買完成後可以立即開始觀看。

     

    所有線上課程皆不受時間限制,享無限次永久觀看!

    猜你喜歡

    購買前問答

    | 尚無內容

    銷售方案